Делая маленький клик мышкой, ты оказывешь нам большую услугу.
Недавно во многих интернет СМИ, появилась информация, что последнее обновление Windows 10 приуроченное к юбилейной дате в 1 год — Windows 10 Update Anniversary, не обошлось без очередной порции сюрпризов. После обновления у многих пользователей перестали работать Веб-камеры. Это связано с тем что в корпорации решили, что мы сможем обойтись без кодеков MJPEG и H.264 и с Update Anniversary произошло их отключение.
Дело в том, что Microsoft пошли на такой шаг в целях увеличить производительность системы отдав предпочтение кодекам NV12 и YUY2. Как следствие — отказ работы миллионов веб камер по всему миру.
C MJPEG дела обещают поправить в сентябре, а вот с камерами на основе H.264 дело обстоит хуже.
На просторах интернета уже гуляет способ отключения нового фрейм-сервера в Windows 10.
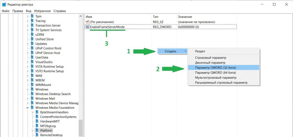
В разделе HKEY_LOCAL_MACHINE\SOFTWARE\WOW6432Node\Microsoft\Windows Media Foundation\Platform нужно создать параметр DWORD (32-бита) и назвать его EnableFrameServerMode.

Затем убедитесь, что система исчисления шестнадцатеричная, а значение равно 0.

Такой же параметр нужно создать и в разделе HKEY_LOCAL_MACHINE\SOFTWARE\Microsoft\Windows Media Foundation\Platform
Надеемся что в скором времени Microsoft выполнит свое обещание, и все заработает.
Отпишитесь в комментариях помог ли Вам данный способ.
Делая маленький клик мышкой, ты оказывешь нам большую услугу.